环境部署
宝塔面板安装9.6
if [ -f /usr/bin/curl ];then curl -sSO https://download.bt.cn/install/install_panel.sh;else wget -O install_panel.sh https://download.bt.cn/install/install_panel.sh;fi;bash install_panel.sh ed8484bec
安装之后进入宝塔面板
输入账密绑定

先安装环境,蓝空图床需要下面的基本环境
PHP 安装
PHP 版本 =8.2
cURL PHP 扩展
DOM PHP 扩展
Fileinfo PHP 扩展
Filter PHP 扩展
Hash PHP 扩展
Mbstring PHP 扩展
OpenSSL PHP 扩展
PCRE PHP 扩展
PDO PHP 扩展
Session PHP 扩展
Tokenizer PHP 扩展
XML PHP 扩展
Imagick PHP 拓展
Pcntl PHP 拓展
Zip PHP 拓展
你不要看到这么多,实际上大部分安装 PHP 的时候就配置好了
进入软件商店

选择下列软件

一定要注意软件版本!!!
PHP 8.2.

Redis 7.0.11

MySQL 5.7.44

注:除 MySQL 外,还支持下面的数据库,推荐 MySQL 安装。

Nginx 1.24~1.26 即可

phpMyAdmin 5.2 如果你想要多个管理员的话,需要这个软件。

PHP 配置及函数
安装下面的扩展


下面进入配置文件,下拉到 323 行

将下面的函数全部删除
passthru,exec,system,putenv,chroot,chgrp,chown,shell_exec,popen,proc_open,pcntl_exec,ini_alter,ini_restore,dl,openlog,syslog,readlink,symlink,popepassthru,pcntl_alarm,pcntl_fork,pcntl_waitpid,pcntl_wait,pcntl_wifexited,pcntl_wifstopped,pcntl_wifsignaled,pcntl_wifcontinued,pcntl_wexitstatus,pcntl_wtermsig,pcntl_wstopsig,pcntl_signal,pcntl_signal_dispatch,pcntl_get_last_error,pcntl_strerror,pcntl_sigprocmask,pcntl_sigwaitinfo,pcntl_sigtimedwait,pcntl_exec,pcntl_getpriority,pcntl_setpriority,imap_open,apache_setenv
很简单直接删除等号后的全部函数即可

保存成功后,回到服务,重启一下

正式部署
创建站点
点击网站,PHP 项目,添加站点


创建成功后进入站点目录

返回上一级,上传下载的源码

上传后解压


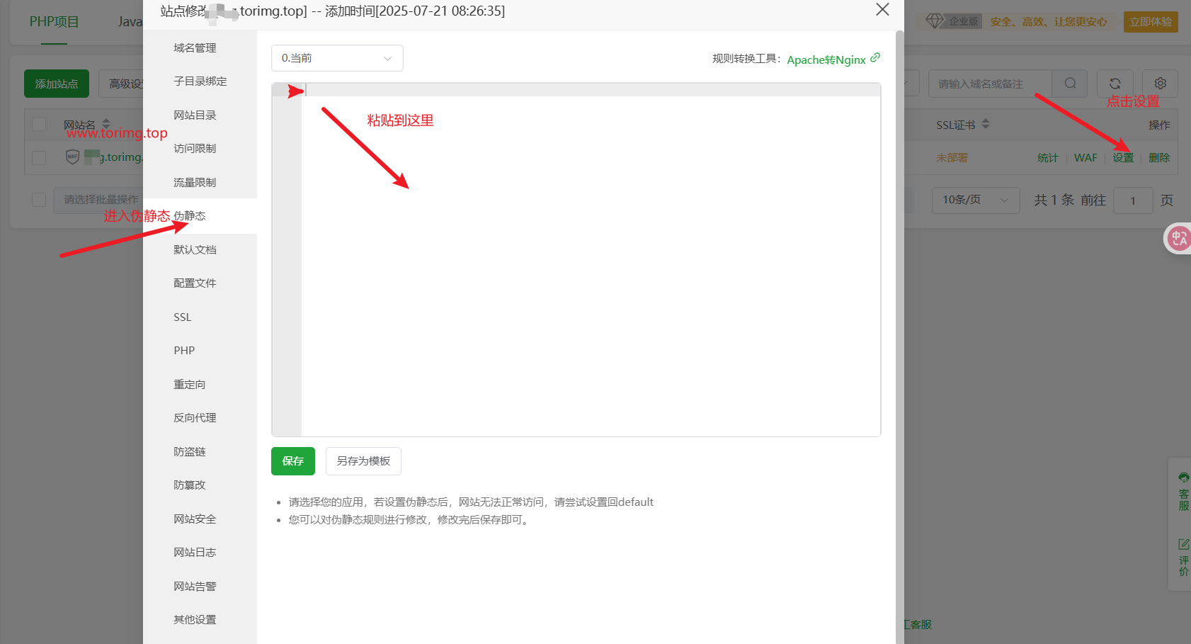
创建伪静态,复制代码到文本框中
location / {
try_files $uri $uri/ /index.php?$query_string;
}
location ~ ^/livewire {
expires off;
try_files $uri $uri/ /index.php?$query_string;
}
location ~ .*\.(jpg|jpeg|webp|avif|bmp|gif|png|tif|tiff|jp2|j2k|jpf|jpm|jpg2|j2c|jpc|jpx|heic|heif)$ {
try_files $uri $uri/ /index.php?$query_string;
}

添加数据库


使用安装脚本进行安装
下面我们进入 ssh 客户端, 进入站点目录 cd /www/wwwroot/# 你的网站目录

给脚本添加可执行权限
chmod +x install.sh
然后执行脚本
./install.sh


安装这样配置即可,下面是添加 MySQL 连接信息, 并配置管理员账户

出现以下字样就部署成功了

如果不是这个界面,有红色字体报错,请检查 SQL 的用户名,密码是否正确。宝塔面板有时候会默认开启防火墙,没有 3306 端口,请放行。
配置消息队列
兰空图床在生成缩略图、图片处理以及发送邮件等等功能中,这些耗时任务都需要使用消息队列来执行,我们可以使用 php artisan queue:work 命令来运行消息队列
回到宝塔面板,进入软件商店,搜索进程守护管理器,点击安装

名称:lsky
启动用户:默认即可
运行目录:你的网站目录
启动命令
php artisan queue:work
进程数量:按照服务器配置和性能自行设置
其中有个最重要的点,在网站目录里面需要把运行目录改为public

配置计划任务
兰空图床部分功能需要定时去运行处理,我们需要通过服务器的计划任务一分钟执行一次 schedule:run 命令来维持任务调度。有关计划任务的更多信息请点击这里了解更多。
计划任务命令为
cd /www/wwwroot/app.com && php artisan schedule:run >> /dev/null 2>&1

进入计划任务页面,添加计划任务
下面的命令 cd 后面需要替换为网站目录

需要注意,执行用户建议使用www
最终效果:

评论